Bilirkişi raporunda görseller eşliğinde değerlendirmesi yapılan telefon verileri, Ateş cinayeti öncesindeki çarpıcı yazışmaları ve aylar önce planlandığı anlaşılan suikastten önceki haberleşmeleri ortaya koyuyor. Kurtarılan yazışmalarda en önemli iddia olarak Ülkü Ocakları Genel Başkanı Ahmet Yiğit Yıldırım'ın kendisinden önceki başkan Sinan Ateş'in adresini istemesi öne çıktı.
.jpg)
Eski Ülkü Ocakları Başkanı Sinan Ateş’in Ankara’da 30 Aralık’ta öldürülmesinin üzerinden yaklaşık bir yıl geçti.
T24 yazarı Asuman Aranca, Ateş’in öldürülmesine ilişkin olarak bir yıldır devam eden soruşturma dosyasına giren bilirkişi raporuna ulaştığını iddia etti.
Aranca’nın yazısına göre cinayetin arkasındaki organizasyon konusunda önemli bilgiler içeren raporda, cinayetten sonra tetikçi Eray Özyağcı’yı kaçırdığı iddia edilen Tolgahan Demirbaş’ın temizlediği cep telefonundan özel bir program sayesinde kurtarılan veriler yer aldı.
‘AYNEN REİS, ONUN İPİNİ ÇEKMİŞLER’
Veriler, Ateş’in öldürülmesinden dokuz ay öncesinden başlanarak takip edildiğini ortaya koydu. Raporda yer verilen yazışmalardan birinde Demirbaş, soruşturma kapsamında tutuklanan cinayet büroda görevli Komiser M.E.A.’ya, “Amirim bizim GB (Genel Başkan) istedi de, 0505 …. telefon numarası, adres lazım bize sana zahmet olmazsa” şeklinde mesaj gönderiyor. M.E.A da numarayı sistemden sorguladıktan sonra, Sinan Ateş’i kastederek, “Reis önceki GB’ye çıkıyor bu numara” yanıtını veriyor. Demirbaş’ın cevabı ise “Aynen reis, onun ipini çekmişler” oluyor.
Yazışmalarda Sinan Ateş’in, kendisinden sonra Ülkü Ocakları Başkanlığı’na getirilen Ahmet Yiğit Yıldırım’ın talimatıyla takibe alındığını gösteren bilgiler yer aldı. Bilirkişi raporundaki yazışmalara göre; Demirbaş, eski MİT mensubu olduğu iddia edilen Çağlar Zorlu’dan gelen Ateş’in konum bilgilerini Yıldırım’a “Araştırmalarım devam ediyor efendim, az önce böyle bilgi aldım, arz ederim” diyerek iletiyor. Ankara Cumhuriyet Başsavcılığı’nın geçen mayıs ayında Ahmet Yiğit Yıldırım ve Ülkü Ocakları Ankara İl Başkanı Ömer Şanlı’yı dosyaya ‘şüpheli’ olarak kaydettiği ve savcılığın talebiyle iki isim hakkında yurtdışına çıkış yasağı kararı alındığı belirtiliyor.
22 KİŞİ TUTUKLANDI
Eski Ülkü Ocakları Başkanı Sinan Ateş, 30 Aralık 2022’de, Ankara’nın en merkezi yerlerinden Çukurambar’da uğradığı silahlı saldırı sonucu hayatını kaybetti. Üzerinden tam bir yıl geçen cinayete ilişkin olarak soruşturma kapsamında bugüne kadar aralarında tetikçi Eray Özyağcı, silahlı eylemi organize eden Doğukan Çep, eski Ülkü Ocakları yöneticileri Tolgahan Demirbaş, Emre Yüksel ve avukat Serdar Öktem ile 3 polisin de aralarında bulunduğu 22 kişi tutuklandı.
MESAJLAR ORTAYA ÇIKTI
Soruşturma sürerken, savcılık, şüphelilerin cep telefonlarını bilirkişiye gönderdi. Bilirkişinin hazırladığı rapor, dosyaya girdi. T24’ün ulaştığı raporda, özellikle eski MHP Milletvekili Olcay Kılavuz’un Ankara’da kullandığı evde yakalandığı ortaya çıkan Tolgahan Demirbaş’a ait yazışmalar dikkati çekti. Demirbaş’ın sildiği, ancak özel bir program sayesinde verileri kurtarılan telefondan, Ateş suikastının aylar önce planlandığını ortaya koyan bilgiler çıktı.
KOMİSER ‘REİS’ DİYE HİTAP EDİYOR
Bilirkişi raporunda, Demirbaş’ın yazışmaları yer aldı. Yazışmalar, Ateş’in öldürülmesinden yaklaşık 9 ay öncesinden başlanarak takibe alındığını gösteriyor. Buna göre Demirbaş, soruşturmanın emniyet ayağında aktif görev yaptığı ortaya çıkan ve 19 Ekim’de gözaltına alınarak tutuklanan Cinayet Büro Komiseri M.E.A.’ya 10 Mart 2022’de, Ateş’in öldürülmesinden 9 ay önce, “Amirim bizim GB (Genel Başkan) istedi de, 0505 …. telefon numarası, adres lazım bize sana zahmet olmazsa” diyerek Ateş’in telefon numarasını gönderiyor. Komiser M.E.A ise “Reis” diye hitap ettiği Demirbaş’a, “Reis önceki GB’ye çıkıyor bu numara” yanıtını veriyor. Demirbaş’ın cevabı ise, “Aynen reis, onun ipini çekmişler” oluyor. Sonrasında ise M.E.A, “Birazdan arıyorum reis” yanıtını veriyor.
İŞTE O RAPOR
Bilirkişi raporunda, bu yazışmadan yaklaşık 1,5 saat sonra Demirbaş’ın telefonunun “notlar” bölümüne Ateş’in adresini kaydettiğine dikkat çekilerek, “M.E.A’nın sistemden Ateş’in adresini sorguladıktan sonra Demirbaş’ı arayarak adresi verdiği değerlendirilmektedir. Ayrıca M.E.A ile Demirbaş arasında Sinan Ateş’in öldürülmesi olayından 1 gün önce 5 kez görüşme yaptıkları tespit edilmiştir” ifadeleri yer alıyor.
Bilirkişi raporunda yer verilen haberleşme görseli:


TELEFON BİLGİLERİNİ VERİYOR
Tolgahan Demirbaş, 14 Nisan 2022’de yaptığı yazışmada da, komiser M.E.A.’dan, cinayetin gerçekleştiği esnada Ateş’in ofisine gitmek üzere olduğu yakın arkadaşı ve avukatı Ali Yücel’e ait araç plakasının sorgulanmasını rica ediyor. M.E.A. da sistemden sorgulama yaparak Yücel’e ait adres ve telefon bilgilerini “Reisim” diye hitap ettiği Demirbaş’a veriyor.
‘İSTANBUL’DAKİ ADRESTE BULAMADILAR MI?’
Demirbaş, Ateş hakkındaki bilgileri yalnızca Komiser M.E.A.’dan istemiyor. Rapora göre, aynı dönemde eski MİT mensubu olduğu iddia edilen Çağlar Zorlu’dan da benzer taleplerde bulunan Demirbaş, 2022 Mart ve Nisan aylarında Ateş’in cep telefonu sinyal bilgilerinden anlık konumunu bularak göndermesini talep ediyor. Zorlu da Demirbaş’a, Ateş’in cep telefonunun son kez sinyal aldığı baz bilgisine ait adresi gönderiyor. Ateş’in, İstanbul Ataşehir’de olduğuna dair anlık konum bilgisini ileten Çağlar Zorlu, birkaç gün sonra Demirbaş’a “İstanbul’daki adreste bulamadılar mı?” sorusunu yöneltirken, Demirbaş da “Olumsuz abi, yer uygun değildi” yanıtını veriyor. Bilirkişi raporunda bu konuşma için, “Ateş’e bu tarihte İstanbul ilinde eylem yapılacağı, ancak yerin uygun olmadığı anlaşılmaktadır.”



‘ARAŞTIRMALARIM DEVAM EDİYOR. ARZ EDERİM’
Demirbaş’ın yazışmalarında en dikkat çekici boyutlardan biri de, Ülkü Ocakları Başkanı Ahmet Yiğit Yıldırım ile gerçekleşen konuşmalar. Eski MİT mensubu olduğu iddia edilen Çağlar Zorlu’dan gelen bilgileri Tolgahan Demirbaş, Yıldırım’a “Araştırmalarım devam ediyor efendim, az önce böyle bilgi aldım, arz ederim” diyerek iletiyor. Bir başka yazışmada Yıldırım, Demirbaş’a, Sinan Ateş’in Türkiye’ye giriş yapıp yapmadığını soruyor. “Hemen baktırıyorum” diyen Demirbaş, bir gün sonra “Türkiye’ye dönmüş şu an ülkede” yanıtını veriyor.


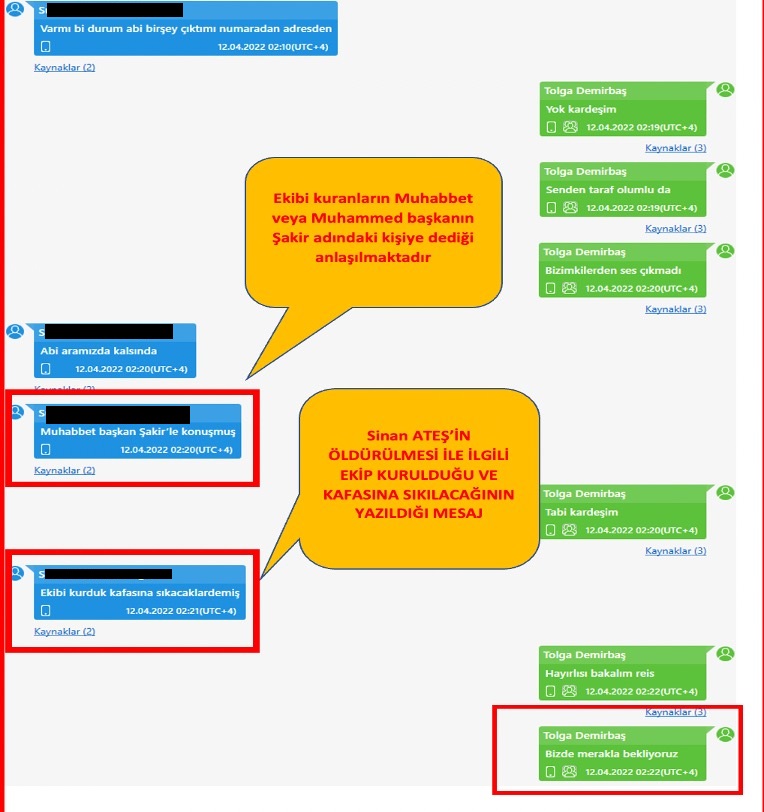
‘EKİBİ KURDUK, KAFASINA SIKACAKLAR’
Tolgahan Demirbaş’ın, Ateş hakkında bilgi aldığı kişilerden biri de S.Y. isimli kişi. Demirbaş, 7 Nisan 2022’de S.Y.’den, Sinan Ateş’in eşinin kimlik numarasının da bulunduğu bilgileri içeren bir ekran görüntüsü atarak adres istiyor. S.Y. de bir gün sonra, bir tanıdığı vasıtasıyla ulaştığı düşünülen Ayşe Ateş’e ait Ankara Yenimahalle’deki ev adresini, “Abi telefon numarası aktifmiş” diyerek Demirbaş’a gönderiyor. S.Y., dört gün sonra Demirbaş’a bu kez “numara ve adresten bir şey çıkıp çıkmadığını” soruyor, ardından da “Abi aramızda kalsın da Muhabbet Başkan Şakir ile konuşmuş. Ekibi kurduk kafasına sıkacaklar demiş” ifadelerini kullanıyor. Demirbaş da S.Y.’ye “Biz de merakla bekliyoruz” yanıtını veriyor.



ATEŞ’İN EVİNİ GÖZETLEMİŞLER
S.Y.’nin Ayşe Ateş’in adresini Tolgahan Demirbaş’a göndermesinden birkaç saat sonra, Demirbaş’a Burak Kılıç isimli kişiden bazı video ve fotoğraflar gönderiliyor. Verileri kurtarılan telefondan elde edilen bu fotoğraf ve videolarda, Kılıç’ın, Ateş’in Yenimahalle’deki evinin bulunduğu siteye giderek, buradan Demirbaş’a video ve fotoğraf gönderdiği anlaşılıyor. Kılıç’ın sosyal medya hesaplarındaki profilinde ise “Ülkü Ocakları Genel Başkan Yardımcısı” olduğu yazılı.

‘ORTAK VAR MI BİR ŞEY?’
B.K. ile Tolgahan Demirbaş arasındaki bir başka yazışmada ise eski Mersin Ülkü Ocakları Başkanı Çağrı Ünel’e yönelik bıçaklı saldırıya ilişkin görüşmeler yer alıyor. Buna göre Demirbaş, Ünel’e saldırının gerçekleştirildiği gün B.K.’ya “Ortak var mı bir şey” diye soruyor. Birkaç saat cevap alamayan Demirbaş, bu kez “Kardeş niye yazmıyorsun anlamadım ki” yazıyor. B.K. ise bunun üzerine, “Çocuk öldü, Kadirli ocaktan, Çağrı Ünel vurdu öldü” yazıyor. Demirbaş da, “Hay a… Ne olacak şimdi” diye soruyor.
Ünel, Ateş cinayetinden yaklaşık 9 ay önce 15 Mart 2022 tarihinde Ülkü Ocakları mensubu 4 kişinin bıçaklı saldırısına uğradı. Saldırı sırasında Ünel de silahıyla karşılık verdi. Ünel’in silahından çıkan kurşun, Ülkü Ocakları mensubu Emrullah Kaplan’a isabet etti. Kaplan, yapılan tüm müdahalelere karşın kurtarılamayarak hayatını kaybetti. Başlatılan soruşturma kapsamında Ünel tutuklandı. Daha sonra Ünel ve saldırıya karışanlar hakkında dava açıldı. Mahkeme, Ünel’in ateş etmesini meşru müdafaadan saymazken, yargılama sonucunda Ünel 10 yıl hapis cezasına çarptırıldı. Ünel, Ateş soruşturması kapsamında tanık sıfatıyla da ifade vermişti.
‘YILDIRIM GİBİ ÇAKACAĞIZ’
Ünel’in saldırıya uğradığı günün akşamında B.K., Demirbaş’a, sosyal medyada E.G. isimli bir kişi tarafından paylaşılan, “B.K. çekildi mi düşman seçilmezmiş, bu saatten sonra ha bir eksik hadi fazla. Fırtına olsanız bu kayadan ancak toz alırsınız. Ateş olsanız bir tutam ot yakamazsınız. Hainlerin tepesine YILDIRIM gibi çakacağız” içerikli bir mesajı iletiyor. Ertesi günün sabahında Demirbaş, B.K.’ya, “S.A ile alakalı hareketlilik var mı” diye soruyor, “Yok” yanıtını alıyor. Raporda, Demirbaş ile B.K. arasındaki yazışmada S.A diye bahsedilen kişinin, Ünel’in de yakın arkadaşı Sinan Ateş olduğunun değerlendirildiği belirtiliyor.
EMRE YÜKSEL İSTEMİŞ
Tolgahan Demirbaş ile soruşturma kapsamında tutuklu bulunan Ülkü Ocakları Genel Başkan Yardımcısı Emre Yüksel arasındaki yazışmalarda da, yine Sinan Ateş hakkında görüşmeler bulunuyor. Buna göre Demirbaş’a, Ateş’in arkadaşı Ali Yücel’in araç plakasını göndererek bilgilerini isteyen kişinin Emre Yüksel olduğu anlaşılıyor. Sonrasında ise Demirbaş, Yüksel’in gönderdiği plaka bilgisini cinayet bürodaki komiser M.E.A.’ya göndererek bilgileri istiyor. M.E.A. da sistemden sorgulama yaptıktan sonra plakanın Ali Yücel’e ait olduğunu belirterek adresiyle birlikte iletiyor.

TETİKÇİNİN BIRAKILACAĞI KONUMU GÖNDERMİŞ
Tolgahan Demirbaş ve Emre Yüksel arasındaki en dikkat çekici yazışma ise Sinan Ateş’in vurulmasından yaklaşık 40 dakika önce gerçekleşiyor. Demirbaş, saat 12.54 ve 12.58’de Yüksel’e bir konum gönderiyor. Saat 14.48’de ise Ateş’in saldırıya uğrayarak hayatını kaybettiğine dair başka bir grupta yazılan paylaşımı Yüksel’e iletiyor. Demirbaş’ın Yüksel’e gönderdiği konum, cinayetin aydınlatılması açısından çok önemli bir delile dönüşüyor.
Yapılan araştırmada, saldırıdan yaklaşık 40 dakika önce Demirbaş’ın Yüksel’e gönderdiği bu konumun, saldırı sonrası motosikletle taşınan tetikçinin ilk bırakıldığı adres olduğu anlaşılıyor. Motosikleti kullanan Vedat Balkaya, tetikçiyi bu konumdaki adrese bırakırken, adresten alan isim de yine Tolgahan Demirbaş oluyor. Savcılığın, ‘Balkaya’ya, Demirbaş’ın gönderdiği konumu ileten kişinin Emre Yüksel olduğunu değerlendirdiği’ de elde edilen bilgiler arasında.


SUİKAST GÜNÜ 35 KEZ GÖRÜŞMÜŞLER
Cinayetin işlendiği gün Tolgahan Demirbaş-Emre Yüksel ikilisi arasında dikkat çekici bir telefon trafiği yaşandığı da anlaşılıyor. Buna göre ikili arasında, cinayetten bir gün öncesi ve bir gün sonrasını kapsayan 29-31 Aralık tarihleri arasında 58 görüşme gerçekleşirken, cinayet günü (30 Aralık 2023) saat 12.20’de, yani Ateş’e yönelik saldırıdan yaklaşık 1 saat 15 dakika önce başlayan karşılıklı aranma sayısı 35 olarak görünüyor.
UÇUŞ BİLGİLERİ SORGULANMIŞ
Tolgahan Demirbaş’ın bir başka yazışmasında ise G.H. isimli kişiye Sinan Ateş’in uçuş sefer kaydını sorgulamasını rica ettiği, bu kişinin de sorguyu yaparak, sonuca ilişkin ekran görüntüsünü gönderdiği anlaşılıyor. G.H, daha sonra Demirbaş’ı “Başkanım siz daha iyi bilirsiniz, Sinan silahla geliyordu limana, Haluğun ordanda geçebilir” diye uyarırken, Demirbaş da G.H’ye, “Bence de öyle olacak, ona göre yapacağız planı” cevabını veriyor. Bu yazışmanın, aynı zamanda Ünel’in Mersin’de saldırıya uğramasından 7-8 saat sonra akşam saatlerinde gerçekleşmesi de dikkat çekiyor.
ORHUN HABER’DEN ATEŞ’E ‘FETÖ’CÜ’ SUÇLAMASI
Sinan Ateş’in cinayetten aylar önce ilk kez takibe alındığına ilişkin yazışmaların yer aldığı mart ayında, dikkat çekici bir gelişme daha yaşanıyor. Demirbaş’ın Whatsapp uygulamasında yer alan gruplardan birinde, eski adıyla Twitter’da bulunan Orhun Haber hesabının Sinan Ateş hakkında yaptığı ve FETÖ’cü olduğunu öne süren 5 Mart tarihli “Bir ihanet ateşi” başlıklı haberinin linki paylaşılıyor. Daha sonra bu paylaşımın altına grupta yer alan kişilerin “Sinan’a operasyon başlamış”, “Valla reisim bugün yarın duyarız Sinan’ı döverler” gibi yorumlar yer alıyor.
Orhun Haber isimli hesap, Ankara Cumhuriyet Başsavcısı Ahmet Akça’yı da hedef alarak ‘FETÖ’cü olmakla suçlamış, buna ilişkin olarak başlatılan soruşturma kapsamında, hesabı yönettiği iddiasıyla Ülkü Ocakları Genel Başkan Yardımcısı Mert Kerim Ejder ve kardeşi Servet Ejder tutuklanmıştı.
Öte yandan Ankara Cumhuriyet Başsavcılığı’nın, eski MHP Milletvekili Olcay Kılavuz’dan sonra, geçen Mayıs ayında Ülkü Ocakları Genel Başkanı Ahmet Yiğit Yıldırım ve Ülkü Ocakları Ankara İl Başkanı Ömer Şanlı’yı da dosyaya ‘şüpheli’ olarak kaydettiği öğrenildi. İki isim hakkında, yurtdışına çıkış yasağı konduğu da bildirildi.(Veryansıntv)
İstanbul Haber Ajansı
















































